ENVI-met4Blender
This page guides you through the process of installing the ENVI-met4Blender plugin
Download
- Download the zip-folder here and keep it for later
- Unzip the folder in a folder of your choice
- Install the current Blender version
Preparation
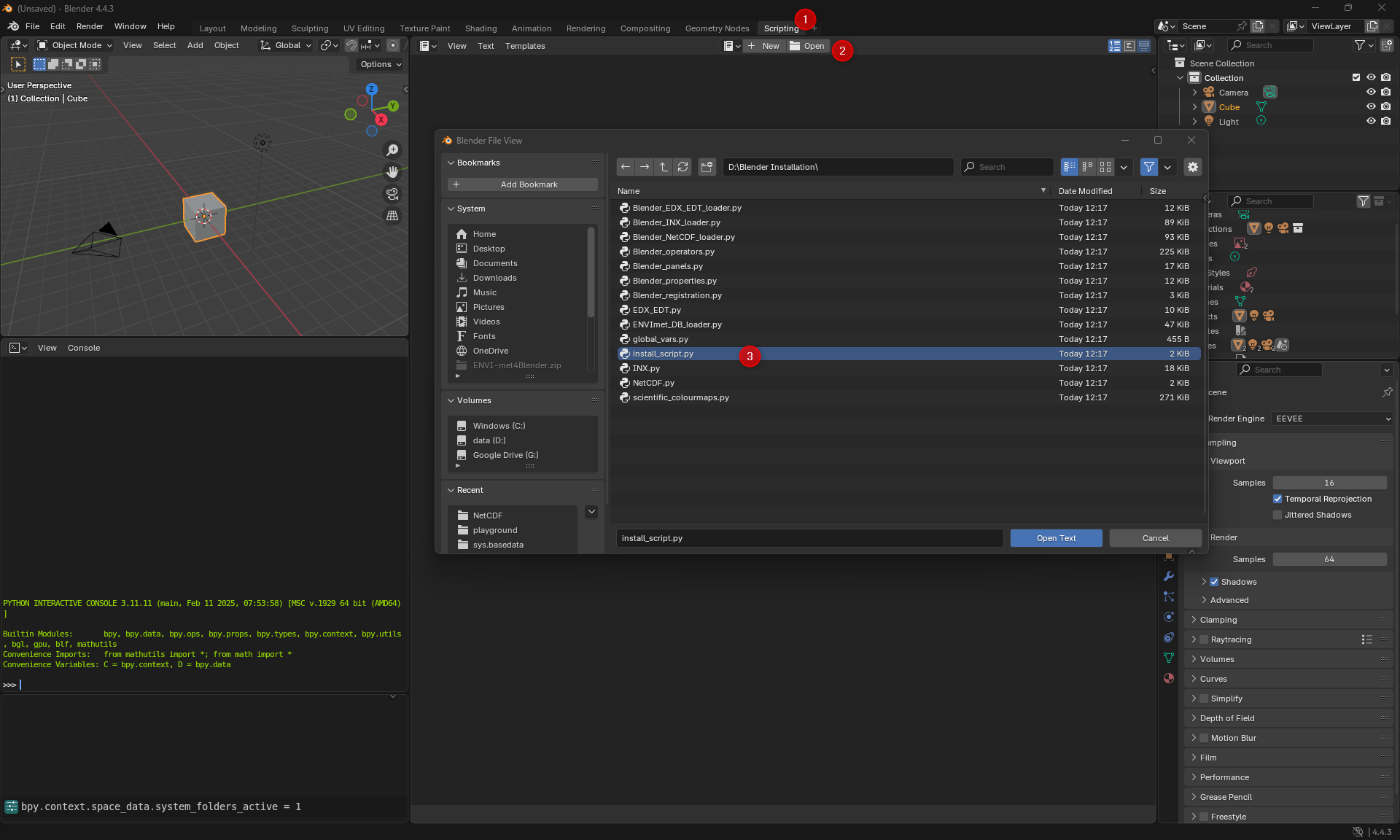
- Start Blender with admin rights
- Run the script: Either Alt+P or click the play button in the top row of the Scripting menu. Note: If you open the Blender system console you can check if the installation was successful. You should either see something like “Requirement already satisfied” or “Successfully installed cftime-x-x-x netCDF4-x-x-x numpy-x.x.x. The script also prints all currently installed python-packages. Thus, you can double-check if the installation was successful.
- Restart Blender
Installation
Install the Add-On itself by following these steps:
- Select the zip you downloaded from the repo “ENVI-met4Blender”.
- Click “Install Add-on”
- Activate the ENVI-met Importer by checking the checkbox (If the Add-on is not automatically selected, search for “ENVI-met Importer”).
- The installation is finished.



